Neverwinter Vault

Expand AllContract All -Site -My Profile -Features

Neverwinter Nights 2

-NWN2 Files -NWN2 Game Info -NWN2 Resources -NWN2 Community

Neverwinter Nights

-NWN Files -NWN Game Info -NWN Resources -NWN Community

Vault Network
RPG Vault
VN Boards
IGN Vault
Vault Wiki
· Age of Conan
· Anarchy Online
· Asheron's Call
· Dark Age of Camelot
· City of Heroes
· D&D
· EVE Online
· EverQuest
· EverQuest 2
· Final Fantasy
· Guild Wars
· Lineage 2
· Lord of the Rings Online
· Middle Earth
· Neverwinter Nights
· Pirates of the Burning Sea
· Rise of the Argonauts
· Star Wars Galaxies
· Tabula Rasa
· The Matrix Online
· The Witcher
· Titan Quest
· Two Worlds
· Vanguard
· Warhammer
· World of Warcraft

Planet Network
Planet Hub

IGN
Games
Cheats
Entertainment

The Web   The Site  



NWN OTHER

- Jump to comments -
Title  MDL_Retexturizer
Author  0100010
Submitted / Updated  08-09-2003 / 06-29-2005
Category  Utility
Format  Exe File
Description
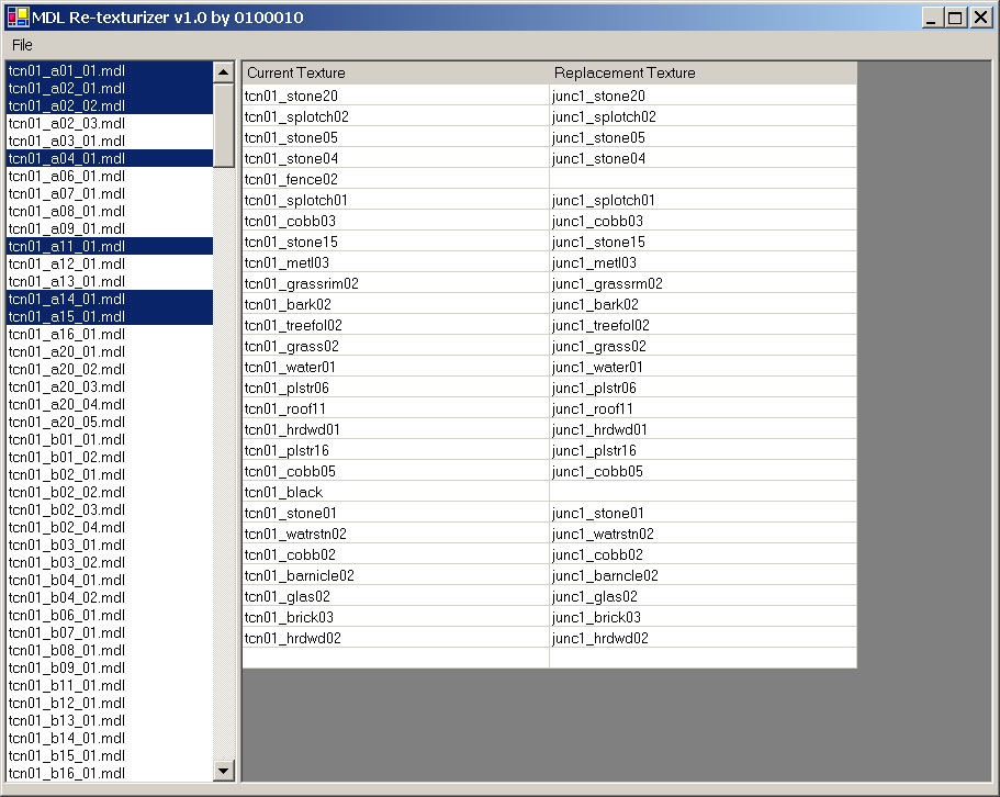
This utility will allow you to select MULTIPLE ASCII formatted MDL files, and replace entire sets of shared textures references with entire sets of replacement textures. For example select 400 MDL files and replace all occurance of 'tcn01_stone20' with 'junc1_stone20' and 'tcn01_cobb02' with 'junc1_cobb02' and 'tcn01_bark02' with junc1_bark02' and so on...

Files

NameTypeSizeDownloads
MDLRetexturizer.rarMDLRetexturizer.rar
Submitted: 08-09-2003 / Last Updated: 08-09-2003
rar9.06Kb968
--
SCORE OUT OF 10
10
1 votes
View Stats
Cast Your Vote!

PORTFOLIO
Add this entry to your portfolio so you can track it
Manage your existing portfolios or create a new one.
SCREENS





You Must Be Logged In to Participate.
Comments (9):

Posted by Old_Scores_Transfered at 2004-02-20 10:32:07    Voted 10.00 on 02/20/04
This is a compilation of the old system into a single score. There were 1 that made this score of 10 then rounded to 10.

Posted by 0100010 ( ..xxx.xxx ) at 2003-08-15 06:23:00    
Well I cannot duplicate it on my computer (also XP) I will try and package it up in an installer and see if that will take care of it or at least include dependant files/dlls.

Posted by Eaulers ( ..xxx.xxx ) at 2003-08-14 21:44:00    
I am running XP.

Posted by 0100010 ( ..xxx.xxx ) at 2003-08-12 15:27:00    
Those having problems running it, what OS are you using?

Posted by 0100010 ( ..xxx.xxx ) at 2003-08-12 15:08:00    
I will look into it. It was built using .NET C# so it may need the .NET framework installed

Posted by Eaulers ( ..xxx.xxx ) at 2003-08-12 14:17:00    
I receive the same error when trying to open the exe.

Posted by Lord Exodus ( ..xxx.xxx ) at 2003-08-12 11:36:00    
Doesn't work for me.

"Application initialization failed (0x0000135)."

Well...got other tools which replace certain strings in multiple files...but anyway, I think when it works for others it's nice.

Posted by 0100010 ( ..xxx.xxx ) at 2003-08-12 11:25:00    
be sure to read the Readme file.

Posted by Tegyr ( ..xxx.xxx ) at 2003-08-12 00:42:00    
I´ll have to try this. if this really works reskinning of tiles will be a breeze! :)

You must be Logged In to post comments in this section.

 
Most recent posts on the MMO General Boards
Analyst: Star Wars: The Old Republic Could...Analyst: Star Wars: The Old Republic Could Sell 3M: more numbers
- last reply by Acao on Aug 15, 2011 06:15 PM
which class will your first character be
- last reply by Blisteringballs on Aug 15, 2011 05:50 PM
New Community Content!
- posted by Vault_News on Aug 15, 2011 05:00 PM
New Community Content!
- posted by Vault_News on Aug 15, 2011 04:00 PM
NWN Idea Database Update
- posted by Vault_News on Aug 15, 2011 03:46 PM
Missing Votes for NWN2 Hall of Fame
- posted by Vault_News on Aug 15, 2011 03:40 PM
Missing Votes for NWN Hall of Fame
- posted by Vault_News on Aug 15, 2011 03:39 PM
Random Questions and game altering suggest...Random Questions and game altering suggestions!!!
- last reply by ArkadyTepes on Aug 15, 2011 03:22 PM
State of the game?
- last reply by LyricOpera on Aug 15, 2011 01:37 PM
Yesterday streaming, now demanding downloa...Yesterday streaming, now demanding download :(
- last reply by Sinane-tk on Aug 15, 2011 10:23 AM
 

   


IGN Entertainment
By continuing past this page, and by your continued use of this site, you agree to be bound by and abide by the User Agreement.
Copyright 1996-2011, IGN Entertainment, Inc. | Support | Privacy Policy | User Agreement | RSS Feeds
IGN’s enterprise databases running Oracle, SQL and MySQL are professionally monitored and managed by Pythian Remote DBA.


NWN2 Hall of Fame

HOF NWN2 Prefab Blueprints


View all Hall of Fame entries


Neverwinter Nights 2

TOP NWN2 Modules

NEW Modules

NEW Reviews

NEW INTL. Modules

TOP Hakpaks

TOP Gameworlds

TOP Tutorials

TOP Prefab:Areas

TOP Blueprints

TOP Plugins

TOP UI

TOP Other

TOP Visual Effects

TOP Scripts

TOP Tools

TOP Movies

TOP Models

TOP Characters





Hall of Fame

HOF NWN Modules


View all Hall of Fame entries


TOP NWN Modules

NEW NWN Modules

NEW Reviews

TOP Intl. Modules

TOP NWN Hakpaks

TOP NWN Gameworlds

TOP NWN Models

TOP NWN Portraits

TOP NWN Scripts

TOP NWN Prefabs

TOP NWN Other

TOP NWN Movies

TOP Sounds

TOP NWN Textures

TOP NWN Creatures

TOP NWN Characters